Question: In this assignment, you are asked to evaluate an object model for the same scenario you explored in Module Three. You will be given an
In this assignment, you are asked to evaluate an object model for the same scenario you explored in Module Three. You will be given an object model for the new online storefront. You will be asked to interpret the diagram and evaluate how well it fits the scenario. Your work on this assignment will help support your work on the module application short paper for Project One.
Prompt
Hamp Crafts is a family-owned craft store that has been in business for decades. Its current operations are limited to its physical (brick-and-mortar) storefront. Recently, the owners have determined that one of the best ways to gain additional revenue is through online sales. You have reassured Hamp Crafts owners that adding in an online storefront will work with their current processes. In this assignment, you will review an object model, specifically a UML class diagram for the new online store. You will interpret the diagram and reflect on how well it meets Hamp Crafts needs.
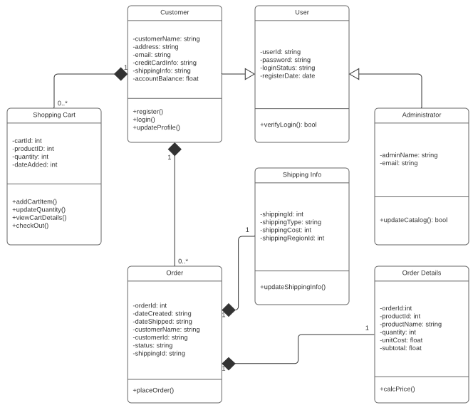
- First, review Hamp Crafts needs for their online storefront. Then review the UML class diagram for the new online storefront. A version with alternative text is also available

- Hamp Crafts would like customers to be able to create an account with their shipping, billing, and contact information. For customer orders, Hamp Crafts would like to accept credit and debit cards for transactions. Hamp Crafts plans on using an established credit card vendor service (e.g., Square, Shopify) to receive customer payments. Once a transaction is complete, the customer should receive a notification based on the information in their personal profile regarding order status and confirmation. On the administrative side of the online storefront, Hamp Crafts should receive an alert of the transaction. Customers should be able to check the status of their order any time online from their personal account profile under order history. The business owners also need an administrative back end for customer support and updates to customer information and the website.
- Interpret the object model for the new online storefront by responding to the following prompts:
- What are the different functions of the online storefront? How are they represented in this type of model?
- What are the different classes of users represented by this object model? What are the associations between these classes?
- How would the objects use their respective variables and functions?
- Does this object model capture all of Hamp Crafts desired functionality? Why or why not?
- The above diagram uses a solid diamond shape to represent a form of aggregation. What type of aggregation does this represent? What does it imply about the relationship between the classes? Why is a solid diamond the appropriate choice here?
- Finally, think through the two different models youve explored for Hamp Crafts systems: a process model and an object model. Then compare these models by responding to the following prompts:
- How well do you think a process model describes the system? What information does it make easier to understand? What aspects of the system are more difficult to understand or are not represented?
- How well do you think an object model describes the system? What information does it make easier to understand? What aspects of the system are more difficult to understand or are not represented?
Step by Step Solution
There are 3 Steps involved in it
Get step-by-step solutions from verified subject matter experts
