Question: Need help creating a view called v_EmpTer that returns a list of the territory names and the first and last names of each employee assigned
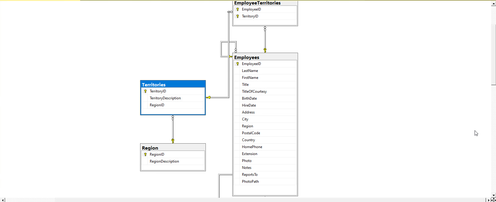
Need help creating a view called v_EmpTer that returns a list of the territory names and the first and last names of each employee assigned to the territory. This query will be done in sql server management studio 18 using the northwind database. Here are pictures for the northwind database diagram:



Employee Territories 7 Employeeld 9 TerritoryID Employees Employeeld LastName FirstName Title Territories TerritoryID TerritoryDescription RegionID TitleOfCourtesy BirthDate HireDate Address City Region PostalCode Region RegionID RegionDescription Country HomePhone Extension Photo Notes Reports To PhotoPath Order Details 8 OrderlD ProductID UnitPrice Quantity Discount Customers 9 CustomerlD Company Name ContactName Contact Title Address City Region PostalCode Products 8 ProductID ProductName SupplierlD CategoryID QuantityPerUnit UnitPrice UnitsinStock UnitsOnOrder ReorderLevel Discontinued Categories CategoryID CategoryName Description Picture Country Phone Fax Orders Order D CustomerID Employeeld Order Date RequiredDate ShippedDate ShipVia Freight ShipName ShipAddress Ship City Ship Region ShipPostalCode Ship Country CustomerCustomerDemo CustomerID CustomerTypeID Suppliers ShipName ShipAddress Ship City ShipRegion ShipPostalCode Ship Country CustomerCustomerDemo Customer 8 Customer TypeID Suppliers 8 Supplier D CompanyName ContactName Contact Title Address CustomerDemographics Customer TypeID CustomerDesc City Region PostalCode Country Phone Shippers ShipperID CompanyName Phone Fax HomePage
Step by Step Solution
There are 3 Steps involved in it
Get step-by-step solutions from verified subject matter experts
