Question: PLEASE HELP ME TROUBLESHOOT MY PROGRAM! I am completely lost, help! Here are the errors that come up with Dr. Java... And here are the
PLEASE HELP ME TROUBLESHOOT MY PROGRAM! I am completely lost, help!
Here are the errors that come up with Dr. Java...
And here are the four classes I have created for the following assignment:



![class Office { public static void main(String[] args) { // ArrayBlock size=5](https://dsd5zvtm8ll6.cloudfront.net/si.experts.images/questions/2024/09/66f52c3fa43e4_67966f52c3f127ae.jpg)








CODE;
public class Office { public static void main(String[] args) { // ArrayBlock size=5 (number of office chairs) BlockingQueue sharedQueue = new ArrayBlockingQueue(5);
// Professor and StudentScheduler instance creation StudentScheduler studentScheduler = new StudentScheduler(sharedQueue); Professor professor = new Professor(sharedQueue);
// set thread priority studentScheduler.setPriority(Thread.MAX_PRIORITY); professor.setPriority(Thread.MAX_PRIORITY);
// start threads studentScheduler.start(); professor.start();
try { // studentScheduler thread completion standby studentScheduler.join();
// professor thread completion standby professor.join();
// if studentScheduler thread not active, print exit message if (!studentScheduler.isAlive()) { System.out.println("Professor has locked up and left the building..."); } } catch (InterruptedException err) { err.printStackTrace(); } } } --------------------------------------------------------------------------------------------------------------- import java.util.concurrent.*;
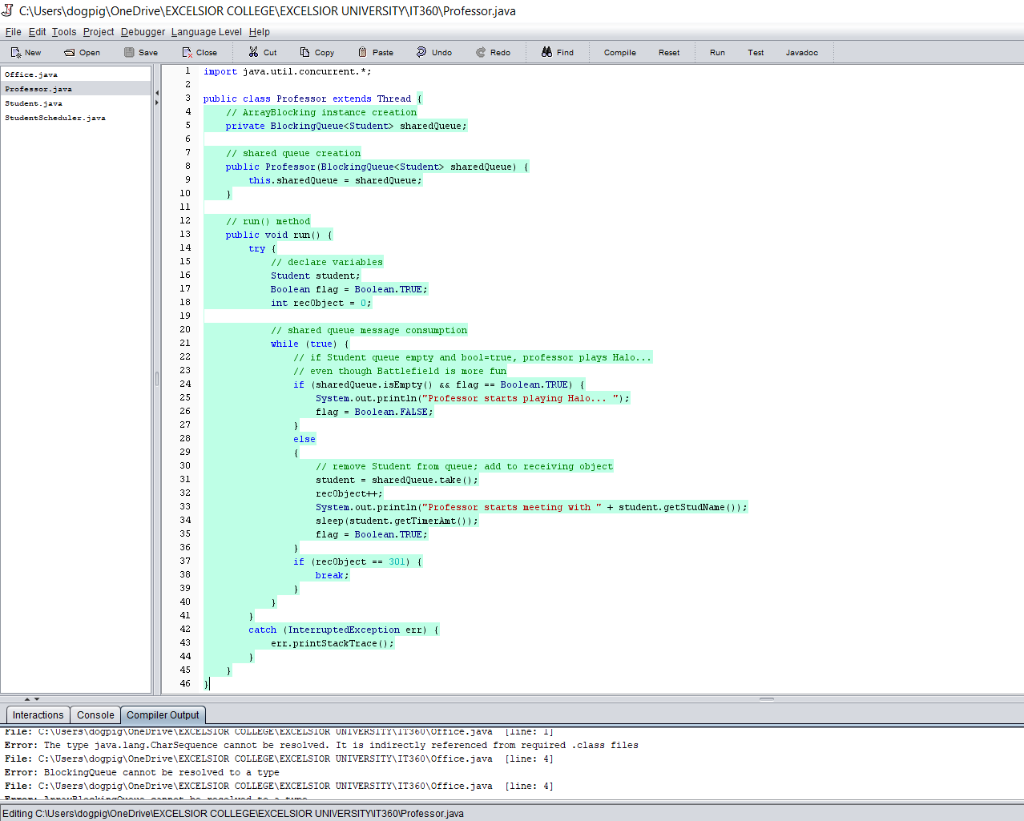
public class Professor extends Thread { // ArrayBlocking instance creation private BlockingQueue sharedQueue;
// shared queue creation public Professor(BlockingQueue sharedQueue) { this.sharedQueue = sharedQueue; }
// run() method public void run() { try { // declare variables Student student; Boolean flag = Boolean.TRUE; int recObject = 0;
// shared queue message consumption while (true) { // if Student queue empty and bool=true, professor plays Halo... // even though Battlefield is more fun if (sharedQueue.isEmpty() && flag == Boolean.TRUE) { System.out.println("Professor starts playing Halo... "); flag = Boolean.FALSE; } else { // remove Student from queue; add to receiving object student = sharedQueue.take(); recObject++; System.out.println("Professor starts meeting with " + student.getStudName()); sleep(student.getTimerAmt()); flag = Boolean.TRUE; } if (recObject == 301) { break; } } } catch (InterruptedException err) { err.printStackTrace(); } } } ------------------------------------------------------------------------------------------------------ public class Student { // declare variables private String studName; private int timerAmt;
// Student set method public void setStudName(String studName) { this.studName = studName; }
// Student get method public String getStudName() { return studName; }
// Timer set method public void setTimerAmt(int timerAmt) { this.timerAmt = timerAmt; }
// Timer get method public int getTimerAmt() { return timerAmt; } } --------------------------------------------------------------------------------------------------- import java.util.concurrent.*;
class InsObject { // insert Student object into queue public void insert(BlockingQueue sharedQueue) { for (int i=0; i // create Student object, set name, and set timer; Student student = new Student(); student.setStudName("Student_" +i); student.setTimerAmt(i + randomNum);
try { Thread.sleep(15); // put Student into queue sharedQueue.put(student); System.out.println("Meanwhile, Student_" +i + " sits down in the waiting area..."); } catch (InterruptedException err) { err.printStackTrace(); } } } }
public class StudentScheduler extends Thread { // ArrayBlocking queue object private final BlockingQueue sharedQueue;
// InsObject class object InsObject insObject = new InsObject();
// StudentScheduler constructor public StudentScheduler(BlockingQueue sharedQueue) { super(); this.sharedQueue = sharedQueue; }
// run() method at start of thread public void run() { // synchronize insObject with synchronized block synchronized (insObject) { insObject.insert(sharedQueue); } } }
This activity will enable you to apply what you learn during this course. In this assignment, you will write, test, and debug a Java program or any other programming language you prefer that contains two threads - Professor and Student Scheduler. Professor Smith is seeing students during office hours at NYU. She can only see one student at a time, and students will wait patiently outside while another student is with the professor. There are exactly five chairs outside the professor's office. If all the chairs are full, no more students may wait outside. But they can come back later and check to see if a chair has opened up. An office visit can take anywhere from 1 to 5,000 milliseconds. When a student exits the professor's office, the student who is in the first chair may enter. The rest all slide down. This continues until there are no more students who need to see the professor. Write, test, and debug a program in Java (or any programming language you prefer) that contains two threads: Professor and StudentScheduler. The StudentScheduler thread will create new Student objects at random intervals and place them in a shared memory queue of maximum length 5. Each Student object contains the Student's name and the amount of time he/she needs to spend with the Professor. If the queue is full, the StudentScheduler thread will wait and not produce any more Students until there is a free spot in the queue. The Professor thread will remove Student objects from the queue and meet with each Student for the necessary length of time. If there are no Students in the queue, the Professor will play Halo on her computer until a new Student arrives. The Professor will leave and lock her office when there are no more Students to see for the day (she will know this because the StudentScheduler thread will terminate). The StudentScheduler thread will create a minimum of 15 and a maximum of 300 students. Be sure to use synchronized methods or code blocks where appropriate to avoid concurrency anomalies. Submission Guidelines In a Word document, paste screenshots of your code and successful execution. Combine the Word document, your entire solution, and any necessary files together and submit as a single ZIP file. Reset Run Test Javados I C:\Users\dogpig OneDrive\EXCELSIOR COLLEGE\EXCELSIOR UNIVERSITY IT360\Office.java File Edit Tools Project Debugger Language Level Help New a Open Save X Close * Cut Copy @ Paste Undo Redo 86 Find Compile Office.java public class Office { Professor.java 2 public static void main(String[] args) { Student.java 3 // ArrayBlock size=5 (number of office chairs) Student Scheduler.java 4 BlockingQueue Student> sharedQueue = new ArrayBlockingOueue> (5); 5 6 // Professor and Student Scheduler instance creation 7 Student Scheduler student Scheduler - new Student Scheduler (sharedQueue); 8 Professor professor = new Professor (sharedQueue); 9 10 // set thread priority 11 student Scheduler.setPriority (Thread. MAX_PRIORITY); 12 professor.setPriority (Thread.MAX_PRIORITY); 13 14 // start threads 15 15 studentScheduler.start(); 16 professor.start(); 17 11 18 19 try 19 * { 20 // studentScheduler thread completion standby 21 student Scheduler.join(); 22 // professor thread completion standby professor.join(); 23 24 25 26 27 28 29 30 31 32 // if student Scheduler thread not active, print exit message if (!studentScheduler.isAlive()) { System.out.println("Professor has locked up and left the building..."); } } catch (InterruptedException err) { err.printStackTrace(); Interactions Console Compiler Output 9 errors found: File: C:\Users\dogpig\OneDrive\EXCELSIOR COLLEGE\EXCELSIOR UNIVERSITY\IT360\Office.java [line: 1] Error: The type java.lang.CharSequence cannot be resolved. It is indirectly referenced from required .class files File: C:\Users\dogpig OneDrive\EXCELSIOR COLLEGE\EXCELSIOR UNIVERSITY IT360\Office.java [line: 4] Error: BlockingQueue cannot be resolved to a type File: C:\Users\dogpig OneDrive\EXCELSIOR COLLEGE\EXCELSIOR UNIVERSITY IT360\Office.java [line: 4] Error: ArrayBlockingQueue cannot be resolved to a type File: C:\Users\dogpig OneDrive\EXCELSIOR COLLEGE\EXCELSIOR UNIVERSITY IT360\Student Scheduler.java [line: 3] Error: BlockingQueue cannot be resolved to a type File: C:\Users\dogpig OneDrive\EXCELSIOR COLLEGE\EXCELSIOR UNIVERSITY\IT360\Student Scheduler.java [line: 6] Error: InsObject cannot be resolved to a type File: C:\Users\dogpig OneDrive EXCELSIOR COLLEGE\EXCELSIOR UNIVERSITY\IT360\Student Scheduler.java [line: 6] Error: InsObject cannot be resolved to a type File: C:\Users\dogpig OneDrive\EXCELSIOR COLLEGE\EXCELSIOR UNIVERSITY\IT360\Student Scheduler.java [line: 9] Error: BlockingQueue cannot be resolved to a type File: C:\Users\dogpig OneDrive\EXCELSIOR COLLEGE\EXCELSIOR UNIVERSITY\IT360\Student Scheduler.java (line: 11] Error: BlockingQueue cannot be resolved to a type File: C:\Users\dogpig OneDrive\EXCELSIOR COLLEGE\EXCELSIOR UNIVERSITY IT360\Student Scheduler.java [line: 17] Error: InsObiect cannot be resolved to a time Editing C:\Users\dogpigiOneDrive EXCELSIOR COLLEGEXEXCELSIOR UNIVERSITY IT360\Office.java Run Test Jovodoo J C\Users\dogpig OneDrive\EXCELSIOR COLLEGE EXCELSIOR UNIVERSITY IT360\Office.java File Edit Tools Project Debugger Language Level Help Now Open Save Close Cut Copy A Paste Undo Redo 6 Find Compile Peso: Office.JATA 1 1 public class Ocice Professor Java 2 public static void main(String[] args) { Beuden. JAYA 3 // ArrayBlock sise-5 (number of office chains Isudens Scheduler.java Blockingueue Student sharedoueue - new ArrayBlockingueue (5) 5 6 // Professor and StudentSchechler instance creation 7 Student Scheduler studentSchechuler = new Student Scheduler (sharedQueue); B Professor professor = new Professor sharedQueue); 9 10 // set thread priority 11 studentscheduler.setPriority (Thread.MAX_PRIORITY): 12 professor.setPriority (Thread.MAX_PRIORITY): 13 14 // start threads 15 student Schedule.start(); 16 professor.starti); 17 18 try 19 20 // student Schedule thread completion standby 21 student Scheduler.join): 22 23 // professor thread completion standby 24 professo.join(); 25 // if student Scheduler thread not active, print exit message 27 10 studentScheduler. 13A11ve) ( 28 Systex.out.println("Professor has locked up and lett the building..."); 29 } } 30 } 31 catch InterruptedException e) 32 ere.printStackTrace(): Interactions Console Compiler Output 9 errors found: File: C:\Users\dogpig OneDrive EXCELSIOR COLLEGE EXCELSIOR UNIVERSITY IT360\Office.java (line: 1] Error: The type java.lang.CharSequence cannot be resolved. It is indirectly referenced from required .class files File: C:\Users\dogpig OneDrive EXCELSIOR COLLEGE EXCELSIOR UNIVERSITY IT360\Office.java [line: 4] Error: BlockingQueue cannot be resolved to a type File: C:\Uaers\dogpig OneDrive\EXCELSIOR COLLEGE\EXCELSIOR UNIVERSITY IT360\orrice.java [11ne: 4] Error: ArrayBlockingoueue cannot be resolved to a type Pile: C:\Users\dogpig\OneDrive\EXCELSIOR COLLEGE\EXCELSIOR UNIVERSITIVIT360\Student Scheduler.java [line: 3] Error: BlockingCueve cannot be resolved to a type Pile: C:\Users\dogpig OneDrive EXCELSIOR COLLEGE EXCELSIOR UNIVERSITY IT360\Student Scheduler.java [line: 6] Error: InsObject cannot be resolved to a type File: C:\Users\dogpig OneDrive\EXCELSIOR COLLEGE EXCELSIOR. UNIVERSITY IT360\Student Scheduler.java [line: 6] Error: InaObject cannot be resolved to a type File: C:\Uaers\dogpig OneDrive EXCELSIOR COLLEGE\EXCELSIOR UNIVERSITIVIT360\Student Scheduler.java [line: 91 Error: BlockingQueve cannot be resolved to a type Pile: C:\Users\dogpig OneDrive EXCELSIOR COLLEGE EXCELSIOR UNIVERSITY IT360\Student Scheduler.java [line: 11] Error: BlockingQueve cannot be resolved to a type File: C:\Users\dogpig OneDrive EXCELSIOR COLLEGE EXCELSIOR UNIVERSITY IT360\Student Scheduler.jave (line: 17] Ernar. In hier cannot be Ralsted EA TIDA Editing C:\Users\dogpigOneDrive EXCELSIOR COLLEGEKEXCELSIOR UNIVERSITYIT3601Office.java Save Paste Redo Reset Run Test Javadoc J C:\Users\dogpig OneDrive\EXCELSIOR COLLEGE\EXCELSIOR UNIVERSITY IT360\Office.java Eile Edit Tools Project Debugger Language Level Help New O Open Close * Cut Copy Undo 86 Find Compile OEC.java 1 public class office { Drofessjaya public static void main(String[] args) { Student.java 3 // ArrayBlock size-5 (number of office chairs) 4 Blockingueue sharedQueue = new kirayBlockingQueue>(5); 2 Student Scheduler.java 5 6 7 8 9 10 11 // Professor and Student Scheduler instance creation Student Scheduler student Scheduler = new Student Scheduler (sharedQueue); Professor professor - new Professor (sharedQueue); // set thread priority studentScheduler.setPriority (Thread.MAX_PRIORITY): professor.setPriority (Thread.MAX_PRIORITY); 12 13 14 15 16 17 18 19 // start threads studentScheduler.start(); professor.start(): try // student Scheduler thread completion standby student Scheduler.join(); // professor thread completion standby professor.join(); 20 21 22 23 24 25 26 27 28 29 30 31 32 // if student Scheduler thread not active, print exit message if (!student Scheduler. is Alive()) { System.out.println("Professor has locked up and left the building..."); } ) catch (InterruptedException err) { err.printStackTrace(): Interactions Console Compiler Output 9 errors found: File: C:\Users\dogpig\OneDrive\EXCELSIOR COLLEGE\EXCELSIOR UNIVERSITY IT360 office.java [line: 1] Error: The type java.lang.CharSequence cannot be resolved. It is indirectly referenced from required .class files File: C:\Users\dogpig OneDrive\EXCELSIOR COLLEGE\EXCELSIOR UNIVERSITY\IT360\Office.java (line: 4] Error: BlockingQueue cannot be resolved to a type File: C:\Users\dogpig OneDrive\EXCELSIOR COLLEGE\EXCELSIOR UNIVERSITY\IT360\Office.java [line: 4] Error: ArrayBlockingQueue cannot be resolved to a type File: C:\Users\dogpig\OneDrive \EXCELSIOR COLLEGE\EXCELSIOR UNIVERSITY\IT360\StudentScheduler.java [line: 3] Error: BlockingQueue cannot be resolved to a type File: C:\Users\dogpig\OneDrive\EXCELSIOR COLLEGE\EXCELSIOR UNIVERSITY IT360\Student Scheduler.java [line: 6] Error: InsObject cannot be resolved to a type File: C:\Users\dogpig OneDrive\EXCELSIOR COLLEGE\EXCELSIOR UNIVERSITY\IT360\StudentScheduler.java [line: 6] Error: InsObject cannot be resolved to a type File: C:\Users\dogpig OneDrive\EXCELSIOR COLLEGE\EXCELSIOR UNIVERSITY IT360\Student Scheduler.java [line: 9] Error: BlockingQueue cannot be resolved to a type Pile: C:\Users\dogpig OneDrive\EXCELSIOR COLLEGE\EXCELSIOR UNIVERSITY IT360\StudentScheduler.java [line: 11] Error: BlockingQueue cannot be resolved to a type File: C:\Users\dogpig OneDrive\EXCELSIOR COLLEGE EXCELSIOR UNIVERSITY IT360\StudentScheduler.java [line: 171 Error. Tobiect CARDOT be resolved te Editing C:\Users\dogpig OneDrive EXCELSIOR COLLEGE EXCELSIOR UNIVERSITYVT3601Office.java J C:\Users\dogpig OneDrive\EXCELSIOR COLLEGE\EXCELSIOR UNIVERSITY IT360\StudentScheduler.java Eile Edit Tools Project Debugger Language Level Help New a Open Save [ Close * Cut Copy Paste > Undo Redo 16 Find Compile Reset Run Test Javados Oceava Professor.java Student.java Student Scheduler.java public class StudentScheduler extends Thread { // ArrayBlocking queue object private final BlockingQueue Student> sharedQueue; 1 2 3 4 5 6 7 // InsObject class object InsObject insObject = new InsObject(); // StudentScheduler constructor public Student Scheduler (BlockingQueue Student sharedQueue) super(); this.sharedQueue - sharedQueue; } 8 9 10 11 12 13 14 15 16 17 18 19 20 21 22 23 24 25 26 27 28 29 30 31 32 // run() method at start of thread public void run() { // synchronize insObject with synchronized block synchronized (insbject) { insObject.insert(sharedoueue): ) ) } Interactions Console Compiler Output 9 errors found: File: C:\Users\dogpig OneDrive\EXCELSIOR COLLEGE\EXCELSIOR UNIVERSITY IT360\Office.java [line: 1] Error: The type java.lang.CharSequence cannot be resolved. It is indirectly referenced from required .class files File: C:\Users\dogpig OneDrive\EXCELSIOR COLLEGE\EXCELSIOR UNIVERSITY\I1360\Office.java [line: 4] Error: BlockingQueue cannot be resolved to a type File: C:\Users\dogpig OneDrive \EXCELSIOR COLLEGE\EXCELSIOR UNIVERSITY IT360\Office.java [line: 41 Error: ArrayBlockingQueue cannot be resolved to a type File: C:\Users\dogpig\OneDrive\EXCELSIOR COLLEGE \EXCELSIOR UNIVERSITY\IT360\StudentScheduler.java [line: 3] Error: BlockingQueue cannot be resolved to a type Pile: C:\Users\dogpig OneDrive EXCELSIOR COLLEGE EXCELSIOR UNIVERSITY IT360\Student Scheduler.java [line: 6] Error: InsObject cannot be resolved to a type File: C:\Users\dogpig OneDrive\EXCELSIOR COLLEGE\EXCELSIOR UNIVERSITY\IT360\Student Scheduler.java [line: 6] Error: InsObject cannot be resolved to a type File: C:\Users\dogpig OneDrive\EXCELSIOR COLLEGE EXCELSIOR UNIVERSITY IT360\Student Scheduler.java [line: 9] Error: BlockingQueue cannot be resolved to a type File: C:\Users\dogpig\OneDrive\EXCELSIOR COLLEGE EXCELSIOR UNIVERSITY IT360\Student Scheduler.java [line: 11] Error: BlockingQueue cannot be resolved to a type File: C:\Users\dogpig OneDrive\EXCELSIOR COLLEGE\EXCELSIOR UNIVERSITY IT360\Student Scheduler.java [line: 171 Error: Tnarhiect cannot be resolved to a tune Editing C:\Users\dogpigioneDrive EXCELSIOR COLLEGEIEXCELSIOR UNIVERSITYVT3601StudentScheduler.java C:\Users\dogpig OneDrive\EXCELSIOR COLLEGE\EXCELSIOR UNIVERSITY IT360\StudentScheduler.java Eile Edit Tools Project Debugger Language Level Help New Open Save Close % Cut 6 Copy Undo Redo 16 Find Paste Compile Reset Run Test Javadoc Office.java Professor.java Student.java Student Scheduler.java 1 2 3 4 5 public class Student Scheduler extends Thread { 1/ ArrayBlocking queue object private final BlockingQueue Students sharedQueue: // InsObject class object InsObject ins Object = new InsObject(): 6 7 7 8 9 10 11 // Student Scheduler constructor public Student Scheduler (Blockingqueue Student sharedQueue)! super(); this.sharedQueue - sharedQueue; ) ) 12 13 15 17 18 19 // run() Lethod at start of thread public void run() // synchronize insObject with synchronized block synchronized (ins object) insobject. Insert (sharedQueue); 1 1 1 20 21 22 23 25 26 27 28 29 30 31 32 Interactions Console Compiler Output 9 errors found: File: C:\Users\dogpig OneDrive\EXCELSIOR COLLEGE\EXCELSIOR UNIVERSITY IT360\Office.java [line: 1] Error: The type java.lang.CharSequence cannot be resolved. It is indirectly referenced from required .class files Pile: C:\Users\dogpig OneDrive\EXCELSIOR COLLEGE\EXCELSIOR UNIVERSITY IT360\Office.java [line: 4] Error: BlockingQueue cannot be resolved to a type File: C:\Users\dogpig OneDrive\EXCELSIOR COLLEGE\EXCELSIOR UNIVERSITY IT360\office.java [line: 41 Error: ArrayBlockingQueue cannot be resolved to a type File: C:\Users\dogpig OneDrive EXCELSIOR COLLEGE\EXCELSIOR. UNIVERSITY IT360\Student Scheduler.java [line: 3] Error: BlockingQueue cannot be resolved to a type File: C:\Users\dogpig OneDrive\EXCELSIOR COLLEGE\EXCELSIOR UNIVERSITY IT360\Student Scheduler.java (line: 6] Error: InsObject cannot be resolved to a type File: C:\Users\dogpig OneDrive\EXCELSIOR COLLEGE\EXCELSIOR UNIVERSITY IT360\StudentScheduler.java [line: 6] Error: InsObject cannot be resolved to a type File: C:\Users\dogpig OneDrive\EXCELSIOR COLLEGE\EXCELSIOR UNIVERSITY IT360\Student Scheduler.java (line: 9] Error: BlockingQueue cannot be resolved to a type File: C:\Users\dogpig OneDrive\EXCELSIOR COLLEGE\EXCELSIOR UNIVERSITY\11360\Student Scheduler.java (11ne: 11] Error: BlockingQueue cannot be resolved to a type File: C:\Users\dogpig OneDrive\EXCELSIOR COLLEGE EXCELSIOR UNIVERSITY IT360\StudentScheduler.java (11ne: 171 Error Terbiect cannot be realized TA A ESMA Editing C:\Users\dogpigiOneDrive EXCELSIOR COLLEGE EXCELSIOR UNIVERSITYIT3601StudentScheduler.java J C:\Users\dogpig OneDrive\EXCELSIOR COLLEGE\EXCELSIOR UNIVERSITY IT360\StudentScheduler.java File Edit Tools Project Debugger Language Level Help New Close * Cut Copy O Undo 06 Find a Open Save Paste Redo Compile Reset Run Test Javadoc Office.java Professor.java Student.java Student Scheduler.java 1 2 3 4 5 public class Student Scheduler extends Thread { // ArrayBlocking queue object private final BlockingQueue sharedQueue; // InsObject class object InsObject insObject = new InsObject(); 6 7 8 9 10 11 12 13 14 // Student Scheduler constructor public StudentScheduler (BlockingQueue Student> sharedQueue) { super(); this. sharedQueue = sharedQueue; } 15 16 17 18 19 // run() method at start of thread public void run() { 1/ synchronize insObject with synchronized block synchronized (insObject) { insObject.insert (sharedQueue); } 20 21 } 22 23 24 25 26 27 28 29 30 31 32 Interactions Console Compiler Output 9 errors found: File: C:\Users\dogpig\OneDrive\EXCELSIOR COLLEGE\EXCELSIOR UNIVERSITY\IT360\Office.java [line: 1] Error: The type java.lang.CharSequence cannot be resolved. It is indirectly referenced from required .class files File: C:\Users\dogpig OneDrive\EXCELSIOR COLLEGE\EXCELSIOR UNIVERSITY IT360\Office.java [line: 4] Error: BlockingQueue cannot be resolved to a type File: C:\Users\dogpig\OneDrive\EXCELSIOR COLLEGE\EXCELSIOR UNIVERSITY\IT360\Office.java [line: 4] Error: ArrayBlockingQueue cannot be resolved to a type File: C:\Users\dogpig\OneDrive\EXCELSIOR COLLEGE\EXCELSIOR UNIVERSITY\IT360\Student Scheduler.java [line: 3] Error: BlockingQueue cannot be resolved to a type File: C:\Users\dogpig\OneDrive\EXCELSIOR COLLEGE\EXCELSIOR UNIVERSITY\IT360\Student Scheduler.java [line: 6] Error: InsObject cannot be resolved to a type File: C:\Users\dogpig\OneDrive\EXCELSIOR COLLEGE\EXCELSIOR UNIVERSITY\IT360\Student Scheduler.java [line: 6] Error: InsObject cannot be resolved to a type File: C:\Users\dogpig\OneDrive\EXCELSIOR COLLEGE\EXCELSIOR UNIVERSITY\IT360\Student Scheduler.java [line: 91 Error: BlockingQueue cannot be resolved to a type File: C:\Users\dogpig\OneDrive\EXCELSIOR COLLEGE\EXCELSIOR UNIVERSITY\IT360\Student Scheduler.java [line: 11] Error: BlockingQueue cannot be resolved to a type File: C:\Users\dogpig\OneDrive\EXCELSIOR COLLEGE\EXCELSIOR UNIVERSITY IT360\Student Scheduler.java [line: 17] Error. InsObiect cannot be resolved to a tune Editing C:\Users\dogpigiOneDrive EXCELSIOR COLLEGE EXCELSIOR UNIVERSITYIT3601StudentScheduler.java Compile Reset Run Test Javadoc 2 6 J C:\Users\dogpig OneDrive\EXCELSIOR COLLEGE\EXCELSIOR UNIVERSITY IT360\StudentScheduler.java Eile Edit Tools Project Debugger Language Level Help New Open Save Close * Cut Copy Paste Undo Redo A Find Ottice.java 1 public class Student Scheduler extends Thread { Professor.java // ArrayBlocking queue object Student.java 3 private final BlockingQueue sharedQueue; Student Scheduler.java 4 5 // InsObject class object InsObject insObject = new InsObject(); 7 8 // Student Scheduler constructor 9 9 public Student Scheduler (BlockingQueue sharedQueue) { 10 super(); 11 this.sharedQueue = sharedQueue; 12 } 13 14 // run() method at start of thread 15 public void run() { 16 16 11 synchronize insObject with synchronized block 17 17 synchronized (insObject) { 18 insObject.insert(sharedQueue); 10 19 20 } 21 } 22 23 24 25 26 27 28 29 30 31 32 Interactions Console Compiler Output 9 errors found: File: C:\Users\dogpig OneDrive EXCELSIOR COLLEGE EXCELSIOR UNIVERSITY\IT360\Office.java [line: 1] Error: The type java.lang.CharSequence cannot be resolved. It is indirectly referenced from required .class files File: C:\Users\dogpig\OneDrive\EXCELSIOR COLLEGE\EXCELSIOR UNIVERSITY IT360\Office.java [line: 4] Error: BlockingQueue cannot be resolved to a type File: C:\Users\dogpig OneDrive EXCELSIOR COLLEGE\EXCELSIOR UNIVERSITY IT360office.java [line: 4] Error: ArrayBlockingQueue cannot be resolved to a type File: C:\Users\dogpig OneDrive\EXCELSIOR COLLEGE\EXCELSIOR UNIVERSITY\IT360\Student Scheduler.java [line: 3] Error: BlockingQueue cannot be resolved to a type File: C:\Users\dogpig OneDrive\EXCELSIOR COLLEGE\EXCELSIOR UNIVERSITY\IT360\Student Scheduler.java [line: 6] Error: InsObject cannot be resolved to a type File: C:\Users\dogpig OneDrive EXCELSIOR COLLEGE\EXCELSIOR UNIVERSITY IT360\Student Scheduler.java [line: 6] Error: InsObject cannot be resolved to a type File: C:\Users\dogpig OneDrive EXCELSIOR COLLEGE\EXCELSIOR UNIVERSITY IT360\Student Scheduler.java [line: 9] Error: BlockingQueue cannot be resolved to a type File: C:\Users\dogpig\OneDrive\EXCELSIOR COLLEGE\EXCELSIOR UNIVERSITY IT360\Student Scheduler.java [line: 11] Error: BlockingQueue cannot be resolved to a type File: C:\Users\dogpig\OneDrive\EXCELSIOR COLLEGE\EXCELSIOR UNIVERSITY IT360\Student Scheduler.java [line: 17] Error. TneOiect cannot beeld tatue Editing C:\Users\dogpigloneDrive EXCELSIOR COLLEGE EXCELSIOR UNIVERSITYIT3601StudentScheduler.java Compile Reset Run Test Javados J C:\Users\dogpig OneDrive\EXCELSIOR COLLEGE EXCELSIOR UNIVERSITY IT360\StudentScheduler.java Eile Edit Tools Project Debugger Language Level Help New Open Save Close % Cut 6 Copy Paste Undo Redo M6 Find Office.java 1 public class Student Scheduler extends Thread ( Professor.java 2 // ArrayBlocking queue object Student.java 3 private final BlockingQueue sharedQueue) { 10 super(); 11 this sharedQueue = sharedQueue; 12 } 13 14 // run() method at start of thread 15 public void run() { 16 // synchronize insObject with synchronized block 17 synchronized (insObject) 18 insObject.insert(sharedQueue); 19 ) 20 } 21 } 22 23 24 25 26 27 28 29 30 31 32 Interactions Console Compiler Output 9 errors found: Pile: C:\Users\dogpig OneDrive EXCELSIOR COLLEGE EXCELSIOR UNIVERSITY IT360\Office.java [line: 1] Error: The type java.lang.CharSequence cannot be resolved. It is indirectly referenced from required .class files File: C:\Users\dogpig\OneDrive\EXCELSIOR COLLEGE\EXCELSIOR UNIVERSITY\IT360\Office.java [line: 4] Error: BlockingQueue cannot be resolved to a type File: C:\Users\dogpig\OneDrive\EXCELSIOR COLLEGE\EXCELSIOR UNIVERSITY IT360\office.java [line: 41 Error: ArrayBlockingQueue cannot be resolved to a type File: C:\Users\dogpig\OneDrive\EXCELSIOR COLLEGE\EXCELSIOR UNIVERSITY\IT360\Student Scheduler.java (line: 3] Error: BlockingQueue cannot be resolved to a type Pile: C:\Users\dogpig\OneDrive\EXCELSIOR COLLEGE\EXCELSIOR UNIVERSITY IT360\Student Scheduler.java [line: 6] Error: InsObject cannot be resolved to a type File: C:\Users\dogpig\OneDrive\EXCELSIOR COLLEGE\EXCELSIOR UNIVERSITY\IT360\Student Scheduler.java [line: 6] Error: InsObject cannot be resolved to a type File: C:\Users\dogpig OneDrive\EXCELSIOR COLLEGE\EXCELSIOR UNIVERSITY IT360\Student Scheduler.java [line: 91 Error: BlockingQueue cannot be resolved to a type File: C:\Users\dogpig OneDrive\EXCELSIOR COLLEGE\EXCELSIOR UNIVERSITY IT360\Student Scheduler.java [line: 11] Error: BlockingQueue cannot be resolved to a type Pile: C:\Users\dogpig OneDrive\EXCELSIOR COLLEGE\EXCELSIOR UNIVERSITY\IT360\Student Scheduler.java [line: 17] Brr. Tobiect cannot be resolved to me Editing C:\Users\dogpiglOneDrive\EXCELSIOR COLLEGEEXCELSIOR UNIVERSITYIT3601StudentScheduler.java J C:\Users\dogpig\OneDrive\EXCELSIOR COLLEGE\EXCELSIOR UNIVERSITY IT360\StudentScheduler.java Eile Edit Tools Project Debugger Language Level Help New B Close Y cut Copy O > Undo 26 Find a Open Save Paste Redo Compile Reset Run Test Javadoc Ofice.java Professor.java Student.java Student Scheduler.java 1 2 3 4 public class StudentScheduler extends Thread { // ArrayBlocking queue object private final BlockingQueue Student> sharedQueue; 5 // InsObject class object InsObject insObject = new InsObject(); // Student Scheduler constructor public StudentScheduler (BlockingQueue sharedQueue) { super(); this.sharedQueue = sharedQueue; } 6 7 7 8 9 10 ll 12 13 14 15 16 17 18 19 // run() method at start of thread public void run() { // synchronize insObject with synchronized block synchronized (insObject) { insObject.insert(sharedQueue); } } } 20 21 22 23 24 25 26 27 28 29 30 31 32 Interactions Console Compiler Output File: C:\Users\dogpig\UneDrive\EXCELSIOR COLLEGE\EXCELSIOR UNIVERSITY IT360\Office.java [line: 1] Error: The type java.lang.CharSequence cannot be resolved. It is indirectly referenced from required .class files File: C:\Users\dogpig\OneDrive\EXCELSIOR COLLEGE\EXCELSIOR UNIVERSITY IT360\Office.java [line: 4] Error: BlockingQueue cannot be resolved to a type File: C:\Users\dogpig OneDrive\EXCELSIOR COLLEGE EXCELSIOR UNIVERSITY IT360\Office.java [line: 41 Error: ArrayBlockingQueue cannot be resolved to a type File: C:\Users\dogpig\OneDrive\EXCELSIOR COLLEGE\EXCELSIOR UNIVERSITY\IT360\Student Scheduler.java [line: 3] Error: BlockingQueue cannot be resolved to a type File: C:\Users\dogpig OneDrive\EXCELSIOR COLLEGE\EXCELSIOR UNIVERSITY\IT360\StudentScheduler.java [line: 6] Error: InsObject cannot be resolved to a type File: C:\Users\dogpig\OneDrive\EXCELSIOR COLLEGE\EXCELSIOR UNIVERSITY IT360\Student Scheduler.java [line: 6] Error: InsObject cannot be resolved to a type File: C:\Users\dogpig\OneDrive\EXCELSIOR COLLEGE\EXCELSIOR UNIVERSITY\IT360\Student Scheduler.java [line: 9] Error: BlockingQueue cannot be resolved to a type File: C:\Users\dogpig\OneDrive\EXCELSIOR COLLEGE\EXCELSIOR UNIVERSITY IT360\Student Scheduler.java [line: 11] Error: BlockingQueue cannot be resolved to a type File: C:\Users\dogpig\OneDrive\EXCELSIOR COLLEGE\EXCELSIOR UNIVERSITY\IT360\Student Scheduler.java [line: 17] Error: InsObject cannot be resolved to a type Editina C:\Users\doapia OneDrive EXCELSIOR COLLEGE EXCELSIOR UNIVERSITYIT360\StudentScheduler.java Javadoc LLY J C:\Users\dogpig OneDrive\EXCELSIOR COLLEGE\EXCELSIOR UNIVERSITY IT360\Professor.java File Edit Tools Project Debugger Language Level Help Now Open Save Close * Cut Copy Paste Undo Redo 16 Find Compile Reset Run Test Orice.java 1 import java.util.concurrent. *; ; Profesor jara 2 3 Student.java public class Professor extends Thread 4 Student Schedules.java // ArrayBlocking instance creation 5 5 private BlockingOueue Student> sharedQueue; 6 7 // shared queue creation 8 8 public Professor (BlockingQueue sharedQueue) 9 9 this.sharedQueue = sharedoueue: 10 } 11 12 // run() method 13 public void run() { 14 15 // declare variables 16 Student student: 17 Boolean flag - Boolean. TRUE; 18 int recObject = 0; 19 20 1/ shared queue message consumption 21 while (true) 22 // if Student queue empty and bool=true, professor plays Halo... 23 // even though Battlefield is more fun 24 if (sharedQueue. isEmpty() Elag -- Boolean. TRUE) { 25 System.out.println("Professor starts playing Halo... "); 26 flag - Boolean. FALSE; 27 > 28 else 29 30 // remove Student from queue; add to receiving object 31 student - sharedQueue. take(); 32 recObject: 33 System.out.println("Processor starts meeting with " + student.getStudName()); 34 sleep (student.getTinerAnt()); 35 flag - Boolean. TRUE : 36 ) 37 if (recObject -- 301) { 36 break; 39 40 } 41 ) 42 catch (InterruptedException err) { 43 err.printStackTrace(); 44 45 } 46 | Interactions Console Compiler Output Pile: C:\Users\dogpig OneDrive EXCELSIOR COLLEGE EXCELSIOR UNIVERSITY ITSOU Office.java line: 1] Error: The type java.lang.CharSequence cannot be resolved. It is indirectly referenced from required .class files File: C:\Users\dogpig\OneDrive\EXCELSIOR COLLEGE EXCELSIOR UNIVERSITY IT360\Office.java [line: 41 Error: BlockingQueue cannot be resolved to a type File: C:\Users\dogpig OneDrive EXCELSIOR COLLEGE EXCELSIOR UNIVERSITY\IT360\Office.java (line: 4] ARRA Editing C:\Users\dogpigiOneDrive EXCELSIOR COLLEGE EXCELSIOR UNIVERSITYIT360 Professor.java a J C:\Users\dogpig OneDrive\EXCELSIOR COLLEGE\EXCELSIOR UNIVERSITY IT360\Student.java File Edit Tools Project Debugger Language Level Help New Close Y cut 3 Copy 0 5 Undo a Open Save Paste Redo 46 Find Compile Reset Run Test Office.java Professor.java Student.java Student Scheduler.java public class Student { // declare variables private String studName; private int timer Amt; 1 2 3 4 5 6 7 8 9 10 11 // Student set method public void setStudName (String studName) { this.studName = studName; // Student get method public String getStudName() { return studName; ) // Timer set method public void setTimeramt(int timerAmt) { this. timer Amt = timer Ant; } 12 13 14 15 16 17 18 19 20 21 22 23 24 25 26 27 28 29 30 // Timer get method public int getTimerAmt() { return timer Amt; 31 32 33 34 35 36 37 38 39 40 41 42 43 44 45 46 Interactions Console Compiler Output File: C:\Users\dogpig\UneDrive\EXCELSIOR COLLEGE\EXCELSIOR UNIVERSITY IT360\Office.java [line: 1 Error: The type java.lang.CharSequence cannot be resolved. It is indirectly referenced from required .class files File: C:\Users\dogpig\OneDrive \EXCELSIOR COLLEGE\EXCELSIOR UNIVERSITY IT360\Office.java [line: 4] Error: BlockingQueue cannot be resolved to a type File: C:\Users\dogpig\OneDrive\EXCELSIOR COLLEGE\EXCELSIOR UNIVERSITY\IT360\Office.java [line: 4] Perox be to Editing C:\UsersidogpigiOneDrive EXCELSIOR COLLEGE EXCELSIOR UNIVERSITY IT3601Student.java