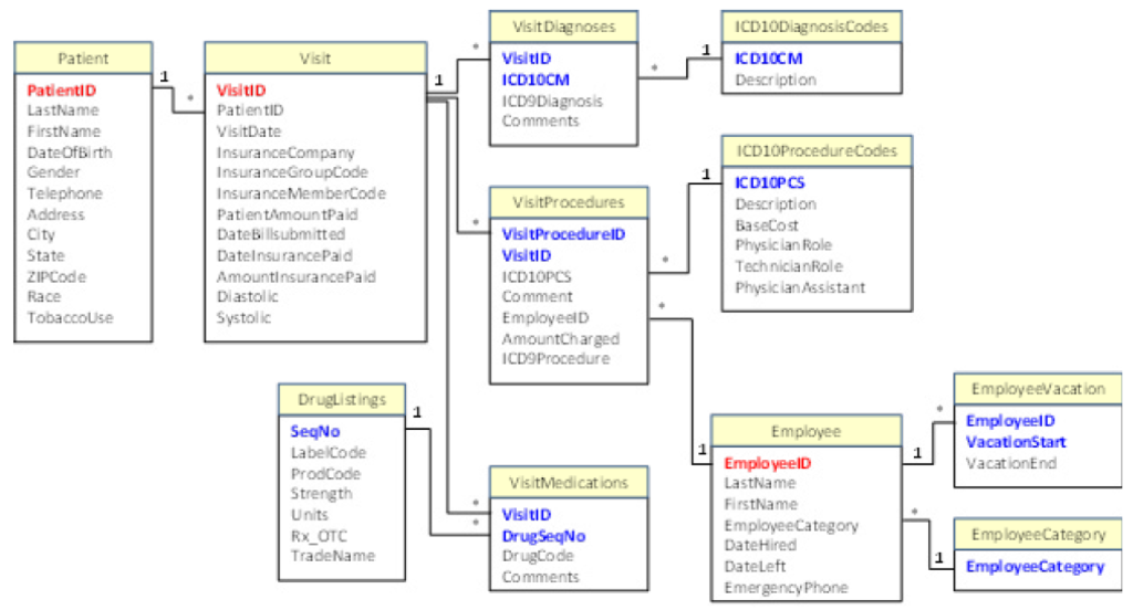
Question: Please help me with this database SQL questions refer to the picture below. Thank you. 1)CornerMedStore: What was the most commonly used insurance company in
Please help me with this database SQL questions refer to the picture below. Thank you.
1)CornerMedStore: What was the most commonly used insurance company in March? Order results from highest to lowest.
2) CornerMedStore: How many employees are there by category?
3) CornerMedStore: List employee total vacation time. Hint Use the datediff function to calculate number of days for each reported time off.

Vis it Diagnoses ICD10DiagnosisCodes ICD10CM VisitID ICD1OCM 1 ICDDiagnosis Comments Patlent Visit 1 Description PatientID LastName FirstN ame DateOfBirth Gender Telephone Address City State ZIPCode Race TobaccoUse VisitiD PatientID VisitDate InsuranceCompany InsuranceGroupCode Insurance MemberCode PatientAmoun tPaid DateB llsubmitted DateInsurancePaid AmountinsurancePaid Diastol ic Systolic ICD1OProcedureCodes VisitProcedures Description BaseCost Physic lan Role Tech nicianRole Physiclansssistant VisitProcedurelD VisitID ICD1OPC Comment EmployeelD AmountCharged ICD9Procedure Employeevacation Druglistings SeqNo LabelCode ProdCode Strength Units Rx OTC TradeName EmployeelD VacationStart VacationEnd Employee 1 EmployeelD LastName FirstName EmployeeCategory DateHired DateLeft VisitMedications VisitID DrugSeqNo DrugCode Comments EmployeeCategory EmployeeCategory Emergency-e
Step by Step Solution
There are 3 Steps involved in it
Get step-by-step solutions from verified subject matter experts
