Question: please use flowgorithm to solve Requirements: Do not change anything on the main program segment Must use the function name as specified in the function




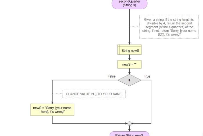
Requirements: Do not change anything on the main program segment Must use the function name as specified in the function segment Must use appropriate control structures (i.e., loop, if-else) for efficiency of the function Submit the flowgorithm file type (fprg) Main Strings Inputs Output secondQuarter(s) End secondQuarter (String s) Given a string, if the string length is divisible by 4 return the second segment of the 4 quarters) of the string. If not, return "Sorry, Iyour name (ID)), it's wrong" String news H news = False True CHANGE VALUE IN I TO YOUR NAME news = "Sorry, your name here), it's wrong" Reti Strinn news Console NII misunderstanding nder 2nd quarter Enter Console premier polo mie 2nd quarter Enter Console DO NII covid-2019 10 characters not divisible by 4 E Sorry, Vasa (445566), it's wrong Enter
Step by Step Solution
There are 3 Steps involved in it
Get step-by-step solutions from verified subject matter experts
