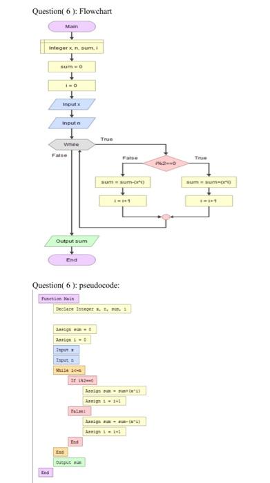
Question: Question( 6 ): Flowchart Main Integer n sum. sumo Input Input True While True sumum sum Output sum End Question( 6 ): pseudocode: Tunesien Main
Question( 6 ): Flowchart Main Integer n sum. sumo Input Input True While True sumum sum Output sum End Question( 6 ): pseudocode: Tunesien Main Declase Isseges ... Lastgo asign - Input Loniga Ar 1-1 End Lad
Step by Step Solution
There are 3 Steps involved in it
Get step-by-step solutions from verified subject matter experts
