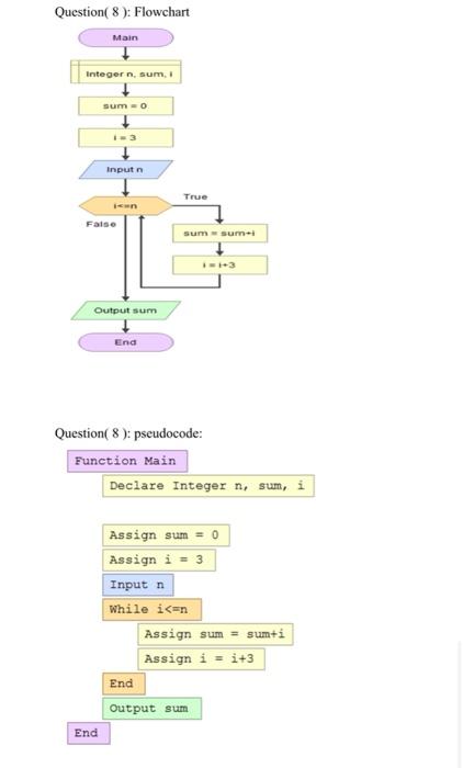
Question: Question( 8 ): Flowchart Main Integer n sum, sumo Input True False sum sum. Output sum End Question( 8 ): pseudocode: Function Main Declare Integer
Question( 8 ): Flowchart Main Integer n sum, sumo Input True False sum sum. Output sum End Question( 8 ): pseudocode: Function Main Declare Integer n, sum, i Assign sum = 0 Assign i = 3 Input n While izan Assign sum = sumti Assign i = i+3 End Output sum End Question( 8 ): Flowchart Main Integer n sum, sumo Input True False sum sum. Output sum End Question( 8 ): pseudocode: Function Main Declare Integer n, sum, i Assign sum = 0 Assign i = 3 Input n While izan Assign sum = sumti Assign i = i+3 End Output sum End
Step by Step Solution
There are 3 Steps involved in it
Get step-by-step solutions from verified subject matter experts
