Question: SQL I am having difficulties combining 3 tables together. . This is what I wrote in SQL: The ERD- - The total number of Toastmasters
SQL
I am having difficulties combining 3 tables together.
.
This is what I wrote in SQL:

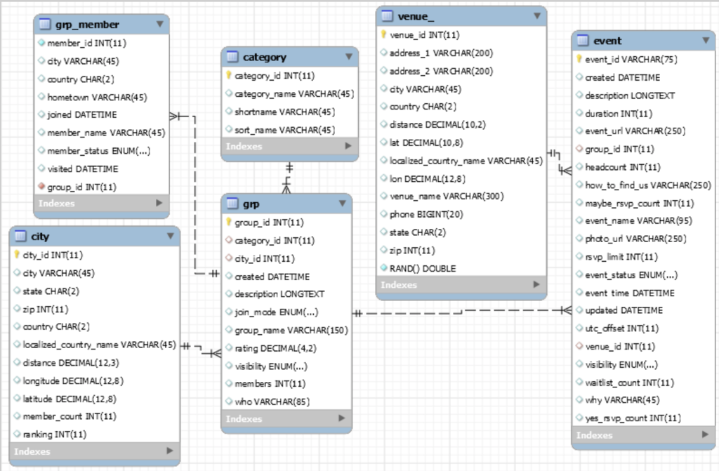
The ERD-

- The total number of Toastmasters events on Lets Meet The number of Toastmasters events per city. SELECT event.group_id, grp-group_id, city.city_id, grp.city_id from event join event_grp on event.group_id = grp-group_id join group on grp.city_id = city.city_id Where event_name like "toastmaster" or event_name like "Toastmaster%"\; venue grp_member member_id INT(11) city VARCHAR(45) country CHAR(2) hometown VARCHAR(45) joined DATETIME member_name VARCHAR(45) member_status ENUM(...) visited DATETIME group_id INT(11) Indexes category category_id INT(11) ategory_name VARCHAR(45) shortname VARCHAR(45) sort_name VARCHAR(45) Indexes > 1 city city_id INT(11) city VARCHAR(45) state CHAR(2) zip INT(11) country CHAR(2) localized_country_name VARCHAR(45) distance DECIMAL(12,3) longitude DECIMAL(12,8) latitude DECIMAL(12,8) member_count INT(11) ranking INT(11) Indexes gip group_id INT(11) ategory_id INT(11) city_id INT(11) #created DATETIME description LONGTEXT join_mode ENUM(...) ++ group_name VARCHAR(150) rating DECIMAL(4,2) visibility ENUM(...) members INT(11) who VARCHAR(85) Indexes venue_id INT(11) event address_1 VARCHAR(200) event_id VARCHAR(75) address_2 VARCHAR(200) created DATETIME city VARCHAR(45) description LONGTEXT country CHAR(2) duration INT(11) distance DECIMAL(10,2) event_url VARCHAR (250) lat DECIMAL(10,8) Hh group_id INT(11) localized_country_name VARCHAR(45) kheadcount INT(11) lon DECIMAL(12,8) how_to_find_us VARCHAR(250) venue_name VARCHAR(300) maybe_rsvp_count INT(11) phone BIGINT(20) event_name VARCHAR (95) state CHAR(2) photo_url VARCHAR(250) zip INT(11) rs vp_limit INT(11) RANDO) DOUBLE event_status ENUM(...) Indexes event time DATETIME te updated DATETIME utc_offset INT(11) venue_id INT(11) visibility ENUM...) waitlist_count INT(11) why VARCHAR(45) yes_svp_count INT(11) Indexes
Step by Step Solution
There are 3 Steps involved in it
Get step-by-step solutions from verified subject matter experts
