Question: Using Microsoft SQL Server to Create 4 relations from Fig 2-44, 2-46, 1-29 and 1-31 and populate values to have the WP project. Execute at
Using Microsoft SQL Server to
Create 4 relations from Fig 2-44, 2-46, 1-29 and 1-31 and
populate values to have the WP project.
Execute at least 8 non-trivial SQL
queries for the database. (e.g. Where equal, where not equal,
order, order by two attributes, group, group having, join two
tables, two tables by grouping.)
(You must have at least 5 queries doing join, subquery, or view)
Use English statements to explain each query.
For each query:
Display English statements for the query before the SQL query
Statement, and then display the executed outputs.

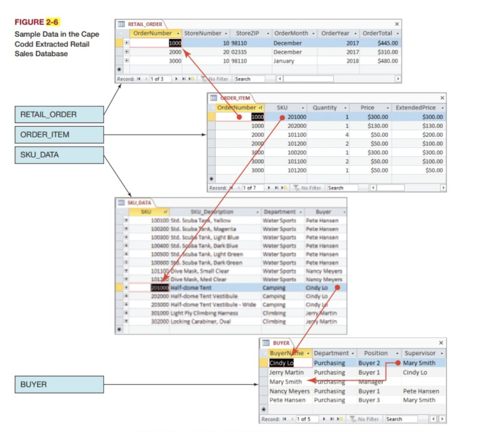
FIGURE 2-6 Sample Data in the Cape Codd Extracted Retail Sales Database 2 RETAIL ORDER Order Number - StoreNumber . Store ZIP 1000 10 98110 + 2000 20 02335 3000 10 98110 Order Month. OrderYear . OrderTotal - December 2017 $445.00 December 2017 $310.00 January 2018 $480.00 Record: 1 of 3 No Filter Search 4 Quantity RETAIL_ORDER 1 1 ORDER_ITEM ORDER ITEM Order Number 1 1000 1000 2000 2009 3060 3000 3000 4 SKU 201000 202000 101100 101200 100200 101100 101200 Price . Extended Price $300.00 $300.00 $130.00 $130.00 $50.00 $200.00 $50.00 $100.00 $300.00 $300.00 $50.00 $100.00 $50.00 $50.00 2 1 SKU DATA 2 1 Record: 1 of 7 No Filter Search SU DATA SCU SKU_Deyription Department Buyer 100100 Std. Scuba Tap.Yellow Water Sports Date Hansen 100200 Std. Scuba Tank, Magenta Water Sports Pete Hansen 100100 Std. Scuba Tank, Light Blue Water Sports Pete Hansen 100400 Std. Sa Tank, Dark Blue Water Sports Pete Hansen 100500 Std Scuba Tank Light Green Water Sports Pete Hansen 100000 96. Scuba Tank, Dark Green Water Sports Pete Hansen 201199ive Mask Small Clear Water Sports Nancy Meyers 101.31 Dive Mask, Mied Cleme Water Sports Nancy Meyers 201008 Halfdome Tent Camping Cindy Lo. 202000 Half-dome Tent vestibule Camping Cindy Lo 203000 Malf dome Tent vestibule. Wide Camping Cindyy 301000 Light Ply Climbing Harness Climbing Jerry Martin 302000 Locking Carabiner, Oval Climbing Martin Cindy LO BUYER BuyerNine . Department Purchasing Jerry Martin Purchasing Mary Smith Purchasing Nancy Meyers Purchasing Pete Hansen Purchasing Supervisor Mary Smith Cindy Lo Position Buyer 2 Buyer 1 Tanager Buyer 1 Buyer 3 BUYER Pete Hansen Mary Smith Record: 1 of 5 No Filter Search FIGURE 2-6 Sample Data in the Cape Codd Extracted Retail Sales Database 2 RETAIL ORDER Order Number - StoreNumber . Store ZIP 1000 10 98110 + 2000 20 02335 3000 10 98110 Order Month. OrderYear . OrderTotal - December 2017 $445.00 December 2017 $310.00 January 2018 $480.00 Record: 1 of 3 No Filter Search 4 Quantity RETAIL_ORDER 1 1 ORDER_ITEM ORDER ITEM Order Number 1 1000 1000 2000 2009 3060 3000 3000 4 SKU 201000 202000 101100 101200 100200 101100 101200 Price . Extended Price $300.00 $300.00 $130.00 $130.00 $50.00 $200.00 $50.00 $100.00 $300.00 $300.00 $50.00 $100.00 $50.00 $50.00 2 1 SKU DATA 2 1 Record: 1 of 7 No Filter Search SU DATA SCU SKU_Deyription Department Buyer 100100 Std. Scuba Tap.Yellow Water Sports Date Hansen 100200 Std. Scuba Tank, Magenta Water Sports Pete Hansen 100100 Std. Scuba Tank, Light Blue Water Sports Pete Hansen 100400 Std. Sa Tank, Dark Blue Water Sports Pete Hansen 100500 Std Scuba Tank Light Green Water Sports Pete Hansen 100000 96. Scuba Tank, Dark Green Water Sports Pete Hansen 201199ive Mask Small Clear Water Sports Nancy Meyers 101.31 Dive Mask, Mied Cleme Water Sports Nancy Meyers 201008 Halfdome Tent Camping Cindy Lo. 202000 Half-dome Tent vestibule Camping Cindy Lo 203000 Malf dome Tent vestibule. Wide Camping Cindyy 301000 Light Ply Climbing Harness Climbing Jerry Martin 302000 Locking Carabiner, Oval Climbing Martin Cindy LO BUYER BuyerNine . Department Purchasing Jerry Martin Purchasing Mary Smith Purchasing Nancy Meyers Purchasing Pete Hansen Purchasing Supervisor Mary Smith Cindy Lo Position Buyer 2 Buyer 1 Tanager Buyer 1 Buyer 3 BUYER Pete Hansen Mary Smith Record: 1 of 5 No Filter Search
Step by Step Solution
There are 3 Steps involved in it
Get step-by-step solutions from verified subject matter experts
