Question: Using relational algebra operations, construct queries that satisfy provided descriptions. Provide resulting relation (table with tuples) for each query. Database schema and state are provided

Using relational algebra operations, construct queries that satisfy provided descriptions. Provide resulting relation (table with tuples) for each query. Database schema and state are provided for your reference.
a. Retrieve first name, last name, and date of birth of all female employees with salary less than 43000
b. Retrieve project names and project locations of all projects that belong to the Research department.
c. Retrieve first name, last name, and salary of all employees who work less than 22 hours on project 2.
d. Retrieve name, date of birth, and relationship of all male dependents of employees who work for department 5.
e. Retrieve first name, last name, and date of birth of employees who manage departments with projects located in Stafford.
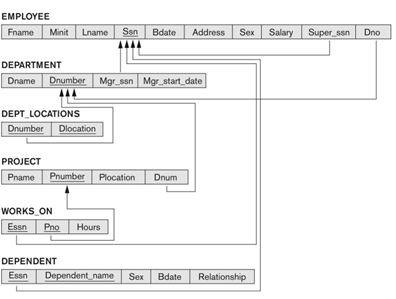
FMDA CVEE DEPARTMENT DEPT_LOCATIONS WORKS ON PROJECT DEPENDENT EMPLOYEE \begin{tabular}{|l|l|l|l|l|l|l|l|l|c|} \hline Fname & Minit & Lname & Ssn & Bdate & Address & Sex & Salary & Super_ssn & Dno \\ \hline \end{tabular} DEPARTMENT \begin{tabular}{|c|c|c|c|} \hline Dname & Dnumber & Mgr_ssn & Mgr_start_date \\ \hline \multicolumn{3}{|c|}{} \\ \hline \end{tabular} DEPT_LOCATIONS \begin{tabular}{|l|l|} \hline Dnumber & Dlocation \\ \hline \end{tabular} PROJECT \begin{tabular}{|c|c|c|c|} \hline Pname & Pnumber & Plocation & Dnum \\ \hline \end{tabular} WORKS_ON \begin{tabular}{|l|l|l|} \hline Essn & Pno & Hours \\ \hline \end{tabular} DEPENDENT \begin{tabular}{|l|l|l|l|l|} \hline Essn & Dependent_name & Sex & Bdate & Relationship \\ \hline \end{tabular}
Step by Step Solution
There are 3 Steps involved in it
Get step-by-step solutions from verified subject matter experts
