Question: Using the SQLEX database used for class exercises on querying, write queries for the following: (copy-paste your query from SQL server below relevant question) Queries
Using the SQLEX database used for class exercises on querying, write queries for the following:
(copy-paste your query from SQL server below relevant question)
Queries 1 through 3: 2 points each Total = 6 points
Produce list of product names that have never been ordered
Produce list of customer id that have never placed any orders
Produce list of all customer id, and number of different products they have ordered (sorted descending order by number of different products)
For products that have sold at least 100 total units, produce list of product name and customer id of customers whose orders total of all products at least $5000

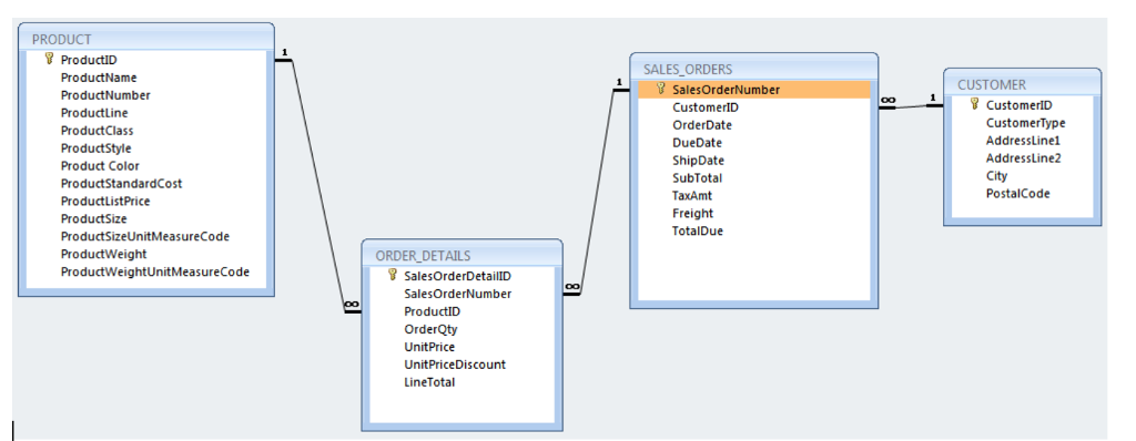
PRODUCT ProductID ProductName ProductNumber ProductLine ProductClass ProductStyle Product Color ProductStandardCost ProductListPrice ProductSize ProductSizeUnitMeasureCode ProductWeight ProductWeightUnitMeasureCode SALES ORDERS CUSTOMER SalesOrderNumber CustomerID OrderDate DueDate ShipDate SubTotal TaxAmt Freight TotalDue CustomerID CustomerType AddressLinel AddressLine2 PostalCode ORDER DETAILS SalesOrderDetailID SalesOrderNumber ProductId OrderQty UnitPrice UnitPriceDiscount LineTotal
Step by Step Solution
There are 3 Steps involved in it
Get step-by-step solutions from verified subject matter experts
