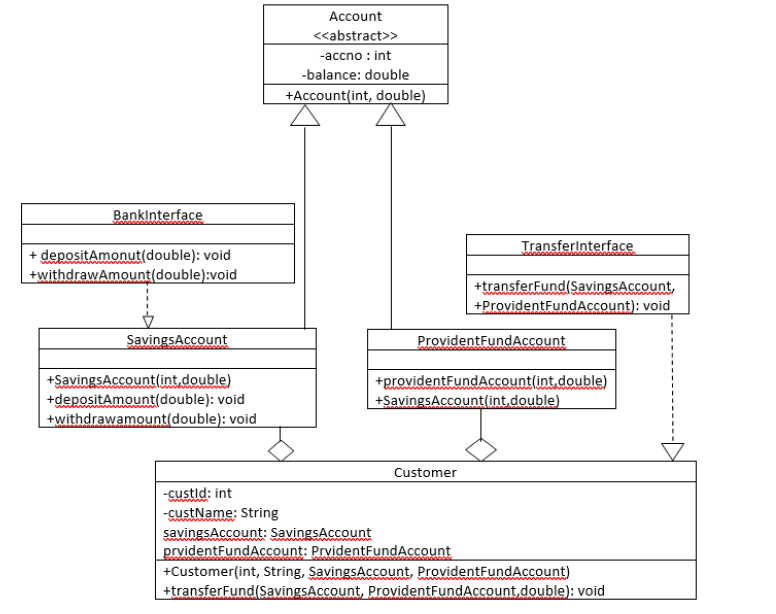
Question: WRITE A JAVA OOP PROGRAM FOR BANK MANAGEMENT SYSTEM TO IMPLEMENT THE FOLLOWING CLASS DIAGRAM: xyx Bank is a bank which provides banking services to
WRITE A JAVA OOP PROGRAM FOR BANK MANAGEMENT SYSTEM TO IMPLEMENT THE FOLLOWING CLASS DIAGRAM:
xyx Bank is a bank which provides banking services to its customers, it is spread across country having more than 500 branches. It uses software product to serve customers and it uses it to automate creating different type of accounts services like Savings account and provident fund account. The customer can deposit, withdraw, or transfer money from one account to another account. The application is used by bank itself and customers.
Note:
- Do not include extra instance variables or member methods in the given class.
- Do typecasting wherever appropriate.
- Define constructors in class hierarchy properly
- Define getter/setter methods wherever applicable
- The customer can deposit/withdraw amount from SavingsAccount but he can only transfer amount to ProvidentFundAccount.
- Apply OOP concepts (Inheritance and Polymorphism)
- Design appropriate GUI and event handling.
- Apply run-time polymorphism.
- Apply Exception Handling.
Account > -accno : int -balance: double +Account(int, double) Bankinterface Transferinterface + depositAmonut(double): void +withdrawAmount(double):void +transfer Fund(SavingsAccount, +ProvidentFund Account): void ProvidentFundAccount SavingsAccount +Savings Account(int, double) +depositAmount(double): void +withdrawamount(double): void + provident FundAccountint double) +Savings Account(int.double) Customer -custid: int -custName: String savings Account: SavingsAccount prvidentFundAccount: Prvident Fund Account +Customer(int, String, Savings Account, ProvidentFundAccount) +transferFund(SavingsAccount, ProvidentFundAccount double): void
Step by Step Solution
There are 3 Steps involved in it
Get step-by-step solutions from verified subject matter experts
