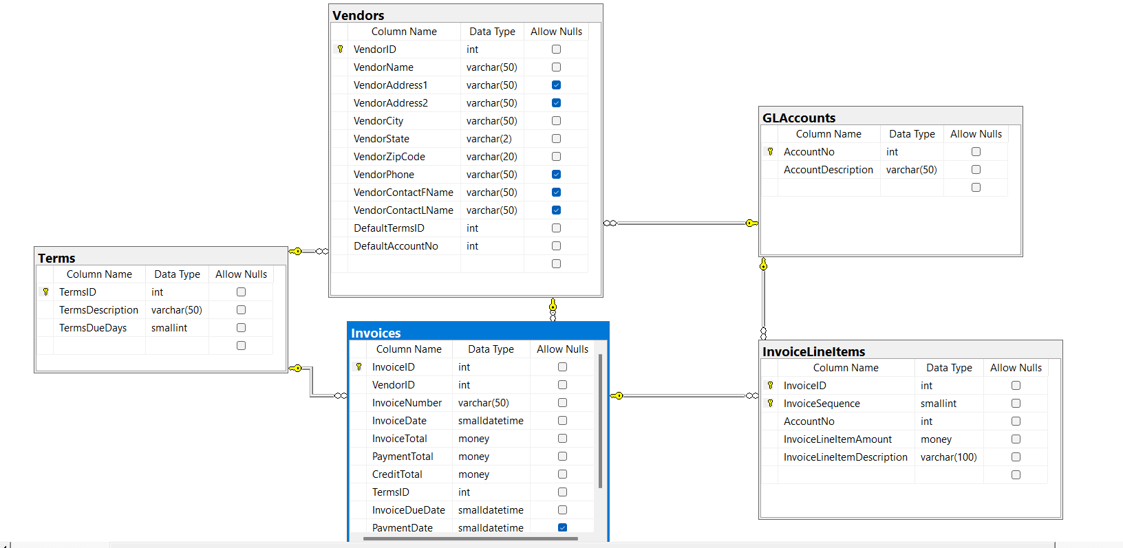
Question: Write a SELECT statement that returns all the columns of those invoices that have non-zero balance and that are associated with the vendor whose phone
Write a SELECT statement that returns all the columns of those invoices that have non-zero balance and that are associated with the vendor whose phone number is 555-4091. Note that vendor phone numbers in the vendors table are in this format: (xxx) xxx-xxxx. 
Step by Step Solution
There are 3 Steps involved in it
Get step-by-step solutions from verified subject matter experts
