Question: Write the relational algebra expression for the following problems. 1-List all the data about authors 2-Im looking to read a book but Im interested in

Write the relational algebra expression for the following problems.
1-List all the data about authors
2-Im looking to read a book but Im interested in how many pages it has.
3-I want to read a short book (
4-Find the name of the publisher for the book title The Book
5-Find the authors name and book title for all books
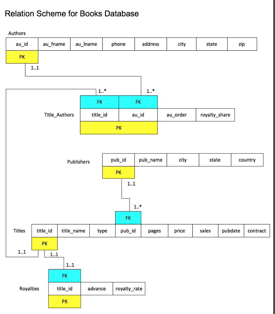
Relation Scheme for Books Database Authors au id au fnameau_Iname phone address city state zip PK 1..1 FK FK Title_Authors title_id auid au order royalty_share PK Publishers pub_id pub_name Cl state country PK 1..1 FK Titlestitle_idtitle_name type pub_id pagesprice sales pubdate contract PK 1..1 1..1 FK title_id PK Royalties advance royalty_rate
Step by Step Solution
There are 3 Steps involved in it
Get step-by-step solutions from verified subject matter experts
