Question: WRITE THE SQL SCRIPT FOR THIS USING MY PREV ER MODEL AND ALSO PROVIDE WHAT THE ER MODEL SHOULD LOOK LIKE WHEN ITS OUTPUTTED AND
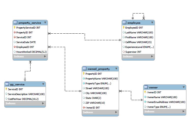
WRITE THE SQL SCRIPT FOR THIS USING MY PREV ER MODEL AND ALSO PROVIDE WHAT THE ER MODEL SHOULD LOOK LIKE WHEN ITS OUTPUTTED AND ANWER THE QUESTIONS propertyservice
PropertyServiceID INT
PropertyID INT
ServiceID INT
ServiceDate DATE
EmployeeID INT
HoursWorked DECIMAL
Indexes
ggservice
ServiceID INT
ServiceDescription VARCHAR
CostPerHour DECIMAL
Indexes
Indexes
Indexes Extend and modify the ER data model to meet Garden Glorys new requirements Only the requirements listed here. Do NOT include inventory or trainging or any other tables other than needed for subproperties. I will not grade your work if it includes things that I did not ask for below. :
Garden Glory has determined that most of the properties it services are too large and complex to be described in one record. The company wants the database to allow for many subproperty descriptions of a property. Thus, a particular property might have subproperty descriptions such as Front Garden, Back Garden, SecondLevel Courtyard, and so on For better accounting to the customers, services are to be related to the subproperties rather than to the overall property.
Explain your assumptions about the data and the new process of recording Garden Glory services. Justify the decisions you make regarding minimum and maximum cardinalities.
Step by Step Solution
There are 3 Steps involved in it
1 Expert Approved Answer
Step: 1 Unlock
Question Has Been Solved by an Expert!
Get step-by-step solutions from verified subject matter experts
Step: 2 Unlock
Step: 3 Unlock
