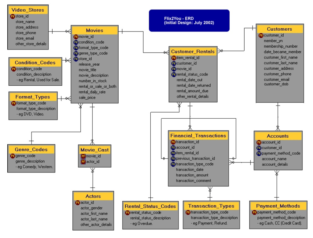
Question: Create a data dictionary for the seven tables with the picture below: Customer_Rentals Financial_Transcations Rental_Status_codes Transaction_Types Customers Accounts Payment_Methods And here is the Sample: Video
Create a data dictionary for the seven tables with the picture below:
Customer_Rentals
Financial_Transcations
Rental_Status_codes
Transaction_Types
Customers
Accounts
Payment_Methods

And here is the Sample:

Video Stores Fk store_id Flix2You-ERD (Initial Design: July 2002) store_name store address store phone store_email other_store details Movies Customers ercustomer_id Pkmovie_id Fcondition_code Fr format type_code Fik genre_type_code F store_id Customer_Rentals PRitem_rental_id FR customer_id Fkmovie_id @vental-status-code member_yr membership_number date_became member customer first _name customer_ last_name customer address customer_phone customer_email customer dob Condition_ Codes release_year movie title movie_description number_in_stock rental or sale_or_both rental daily rate sale_price Pcondition_code condition_description eg Rental, Used for Sale rental date out rental _date_ returned rental_amount due other_rental_details Format_Types PRformat_type_code format_ type_description eg DVD, Video. Financial Transactions Pktransaction_id account-id @item-rental-id Fr previous transaction id Frtransaction_type_code Accounts PBaccount_id FR customer id FRpayment_method_code Genre_Codes Movie Cast Pk genre_code movie_ id PF actor id account _name account_details genre_description eg Comedy, Western transaction_date transaction_amount transaction_comment Actors PR actor_id Transaction_Types Payment Methods Rental Status_ Codes PRrental status_code actor_gender actor_first_name actor_ last_name other actor_details Pk transaction_type_code Pk payment_method_code transaction_type_description rental status_description eg Overdue. payment_method_description eg Cash, CC (Credit Card). eg Payment, Refund
Step by Step Solution
There are 3 Steps involved in it
Get step-by-step solutions from verified subject matter experts
