Question: Do not use the scanner class or any other user input request. You application should be self-contained and run without user input. Assignment Objectives Practice
Do not use the scanner class or any other user input request. You application should be self-contained and run without user input.
Assignment Objectives
- Practice on implementing interfaces in Java
- FootballPlayerData will implement the interface TableData
- Overriding methods
- when FootballPlayerData implements TableData,FootballPlayerData will have to write the real Java code for all the interface abstract methods
Deliverables
A zipped Java project according to the How to submit Labs and Assignments guide.
O.O. Requirements (these items will be part of your grade)
- One class, one file. Don't create multiple classes in the same .java file
- Don't use static variables and methods
- Encapsulation: make sure you protect your class variables and provide access to them through get and set methods
- all the classes are required to have a constructor that receives all the attributes as parameters and update the attributes accordingly
- Follow Horstmann's Java Language Coding Guidelines
- Organized in packages (MVC - Model - View Controller)
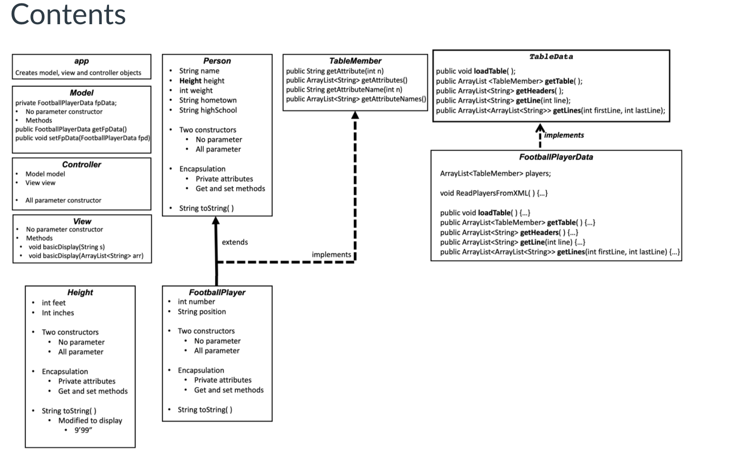
Contents

Important
There is some code in some classes that are required.
My suggestion is that you start with this NetBeans project and add your code to it.
Alternatively you can download the Netbeans project above and just copy from it the classes listed below to your own project including the XML file.
- They are required to have the code as below
- Model.java
- Controller.java
- TableData.java
- FootballPlayer.xml

- a XML file with all the FootballPlayer objects coded in XML. The method ReadPlayersFromXML( ) (which is ready) reads this file and create the FootballPlayer objects that will be loaded in the ArrayList.
- The method ReadPlayersFromXML( ) requires that the classes it uses (FootballPlayer, Height, and Person)
- have an empty constructor (besides the "regular" constructor you are using
- have all getters and setters (and you should already if you are using the required encapsulation)
Bring the remaining classes from your previous assignment:
- FootballPlayer.java (should be implementing TableMember as per requirements of the previous assignment)
- with a no-parameter constructor, it needs to be explicitly declared "public"
- all the attributes have to have the exact same names as described in the assignment
- all the attributes have to have getters and setters
- Height.java
- with a no-parameter constructor, it needs to be explicitly declared "public"
- all the attributes have to have the exact same names as described in the assignment
- all the attributes have to have getters and setters
- Person.java
- with a no-parameter constructor, it needs to be explicitly declared "public"
- all the attributes have to have the exact same names as described in the assignment
- all the attributes have to have getters and setters

Data
- will be loaded from the XML file (see requirements in the assignment description)
Functionality
- The application App creates a Model object
- The Model class
- creates one FootballPlayer object
- displays information to test the newly implemented methods
The classes
- App
- it has the main method which is the method that Java looks for and runs to start any application
- it creates 3 objects, one of the Model class, one of the View class and one of the Controller class.
- When it creates Controller, it passes the two other objects as input parameters so that Controller has access to Model and View.
Model model = new Model(); View view = new View(); Controller controller = new Controller(view, model);
- Controller
- will be used to test the new updates in Model and FootballPlayerData.
public Controller(View v, Model m) { model = m; view = v; view.basicDisplay("------------------------------------------------------"); view.basicDisplay(model.getFpData().getHeaders()); view.basicDisplay("size of headers=" + model.getFpData().getHeaders().size()); view.basicDisplay("------------------------------------------------------"); view.basicDisplay(model.getFpData().getLine(100)); view.basicDisplay("------------------------------------------------------"); view.linesDisplay(model.getFpData().getLines(100,103)); view.basicDisplay("size of lines=" + model.getFpData().getLines(100,103).size()); view.basicDisplay("size of line 0=" + model.getFpData().getLines(100,103).get(0).size()); view.basicDisplay("------------------------------------------------------"); }- Model
- it needs to be redesigned again to be even more generic than before.
- it delegated most of its functions to FootballPlayerData
- you should use the code of Model.java that is in the starter Netbeans project.
- private FootballPlayerData fpData;
- public FootballPlayerData getFpData()
- public void setFpData(FootballPlayerData fpd)
- View
- it just needs to display the text data that it will receive from Controller
- it has an important new method
- public void linesDisplay(ArrayList
> arrOfarr) - This method receives an ArrayList of ArrayList
- for instance, in the test it will receive lines 100,101, 102, and 103 containing FootballPlayer objects data
- each line contains and ArrayList
that can be displayed using the existing method basicDisplay(ArrayList arr).
- each line contains and ArrayList
- public void linesDisplay(ArrayList
- Person
- uses encapsulation
- private attributes
- a get and a set method for each attribute
- has the following attributes
- String name;
- Height height;
- int weight;
- String hometown;
- String highSchool;
- has two constructors
- one with no parameters
- one with all the parameters (one for each attribute)
- a toString( ) method
- uses encapsulation
- FootballPlayer
- has the following attributes
- int number;
- String position;
- two constructors
- one with no parameters
- one with all the parameters (one for each attribute)
- and a method
- String toString( )
- toString( ) overrides the superclass Object toString( ) method
- toString( ) returns information about this class attributes as a String
- has the following attributes
- Height
- it is a class (or type) which is used in Person defining the type of the attribute height
- uses encapsulation
-
-
- private attributes
- a get and a set method for each attribute
- it has two attributes
- int feet;
- int inches
- two constructors
- one with no parameters
- one with all the parameters (one for each attribute)
- and a method
- String toString( )
- toString( ) overrides the superclass Object toString( ) method
- toString( ) returns information about this class attributes as a String
- it returns a formatted String with feet and inches
- for instance: 5'2"
- String toString( )
-
- FootballPlayerData
- you need to start with the code available in the starter Netbeans project
- has the following attribute
- ArrayList
players; - this is the array with all the FootballPlayer objects
- ArrayList
- and the methods coming from the interface Data (these are the methods you need to implement and write the full code for)
-
public void loadTable();
-
public ArrayList
getTable(); -
public ArrayList
getHeaders(); -
public ArrayList
getLine(int line); -
public ArrayList
> getLines(int firstLine, int lastLine);
-
-
and a method to read the FootballPlayer objects from a XML and load the ArrayList
players - public void ReadPlayersFromXML( )
- this method will be used in loadTable( )
- the method is ready and available in the starter Netbeans project
The Interface
- TableData
- it is an interface
- remember the interface definition
-
Interfaces are often compared to a contract, to a promise to implement the methods described in the interface. An interface in Java does not have any real code for implementation of its methods, it has only the skeleton of the methods. When a class decides to implement an interface, it has to contain the real code for each method in the interface.
-
- These are the five methods that FootballPlayerData has to implement
-
public void loadTable(); It needs to be called in the constructor to make the table ready and available right away. It loads real data into the array list. The FootballPlayerData starter class has a method that help with this task. The method ReadPlayersFromXML( ) read the FootballPlayer objects from an XML file and load them into the players ArrayList.
-
public ArrayList
getTable(); Returns the full table of data. -
public ArrayList
getHeaders(); The method will return an ArrayList of Strings with the names of the FootballPlayer fields (the "headers"). -
public ArrayList
getLine(int line); The method will return an ArrayList of Strings with the values of the FootballPlayer object in a chosen line "n" in the table. -
public ArrayList
> getLines(int firstLine, int lastLine); This methods used the getLine( ) method. It gets a set of lines (each one of them an array of Strings) from getLine( int n) and adds them to an array of arrays. It returns this array of arrays.
-
- A strategy
- In the same you you did in the last assignment, here already developed methods can help you in writing new methods.
- getLine(int line) can use FootballPlayer getAttributes( )
- getHeaders( ) can use FootballPlayer getAttributeNames( )
- getLines(int firstLine, int lastLine) can use FootballPlayerData getLine(int line)
- In the same you you did in the last assignment, here already developed methods can help you in writing new methods.
The Expected Output
------------------------------------------------------ number position name height weight hometown highSchool size of headers=7 ------------------------------------------------------ 62 G Zach Simpson 6'3" 272 Hollidaysburg, Pa. Hollidaysburg Area ------------------------------------------------------ 62 G Zach Simpson 6'3" 272 Hollidaysburg, Pa. Hollidaysburg Area 24 S Anthony Smith 6'0" 206 Dover, N.J. Pope John XXIII 47 LB Brandon Smith 6'0" 223 Winfield, Pa. Lewisburg size of lines=3 size of line 0=7 ------------------------------------------------------
Contents app Creates model, view and controller objects Person String name Height height int weight String hometown String high School TableData Table Member public String getAttribute(int n) public void loadTable(); public ArrayList
Step by Step Solution
There are 3 Steps involved in it
Get step-by-step solutions from verified subject matter experts
