Question: I need someone proficient in Microsoft SQL Server to assist me in writing some queries that REQUIRE JOINING TABLES based on the following set of
I need someone proficient in Microsoft SQL Server to assist me in writing some queries that REQUIRE JOINING TABLES based on the following set of tables and requirements below:





Feel free to submit a partial answer, I just need help solving whatever you can! Thank you for your time
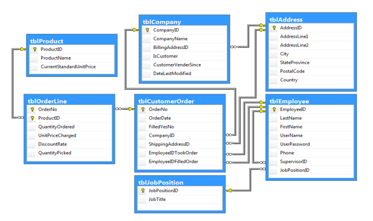
tblAddress AddressID tblCompany CompanylD CompanyName BillingAddressID IsCustomer CustomerVenderSince DateLastModified tblProduct 9 ProductiD City StateProvince PostalCode Country ProductName CurrentStandardUnitPrice tblOrderLine tblCustomerOrder tblEmployee OrderNo EmployeelD LastName FirstName UserName UserPassword Phone SupervisorlD JobPositionlD OrderNo ProductID QuantityOrdered UnitPriceCharged DiscountRate QuantityPicked OrderDate FilledYesNo CompanylD ShippingAddressID EmployeelDTookOrder EmployeelDFilledOrder - tblJobPosition JobPositionID JobTitle
Step by Step Solution
There are 3 Steps involved in it
Get step-by-step solutions from verified subject matter experts
