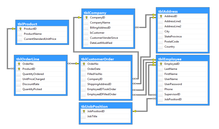
Question: MICROSOFT SQL SERVER: I need help writing queries that require joining tables based on the set of tables and requirements below: tblAddress AddressID tblCompany CompanylD
MICROSOFT SQL SERVER: I need help writing queries that require joining tables based on the set of tables and requirements below:



tblAddress AddressID tblCompany CompanylD CompanyName BillingAddressID IsCustomer CustomerVenderSince DateLastModified tblProduct 9 ProductiD City StateProvince PostalCode Country ProductName CurrentStandardUnitPrice tblOrderLine tblCustomerOrder tblEmployee OrderNo EmployeelD LastName FirstName UserName UserPassword Phone SupervisorlD JobPositionlD OrderNo ProductID QuantityOrdered UnitPriceCharged DiscountRate QuantityPicked OrderDate FilledYesNo CompanylD ShippingAddressID EmployeelDTookOrder EmployeelDFilledOrder - tblJobPosition JobPositionID JobTitle
Step by Step Solution
There are 3 Steps involved in it
Get step-by-step solutions from verified subject matter experts
