Question: grp_member INSTRUCTIONS oo Project Overview Normalization In this Project, you will normalize the LetsMeet data. In particular, you will eliminate redundant columns by looking for





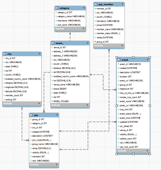
grp_member INSTRUCTIONS oo Project Overview Normalization In this Project, you will normalize the LetsMeet data. In particular, you will eliminate redundant columns by looking for tables that fail to meet Third Normal Form (3NF). Recall that a 3NF table should not have any transitive dependencies. Generally speaking, all non-key columns should be dependent on "the key, the whole key, and nothing but the key." The LetsMeet data is in your schema. When you look at the navigator on the left side of MySQL Workbench, your schema should be bold. If it's not bold, double click on your schema. Note that you will submit all of the code you write within the SQL platform for grading. Be sure to stop every now and then to save your work. This will ensure that it isn't lost. STEP 1: Find Redundant Columns A. Generate the LetsMeet ERD to view all the tables and columns. Scan the tables and columns to identify potential data redundancies. HINT You will know that a column is redundant if: - the same information exists in another table for columns that are not PRIMARY or FOREIGN KEYS. - the information does not provide any value or is irrelevant to the table itself. For example, if you are looking at the venue table, you might consider the following columns redundant: - the localized_country_name column, because it exists in the city table already. - the RAND() column because it does not provide any useful information about the venues. While you have the ERD open, use it to identify the redundant columns in each table in the Knowledge Check below. After completing the previous Knowledge Check, you can see that the letsmeet tables contain quite a few redundant columns. In this step you will remove some columns you identified. You don't need to eliminate all the columns you identified, but should eliminate at least five columns from the letsmeet database. You should write a SQL statement for each column that you want to remove. Underneath each of the statements used to remove the columns, you should use a multi-line comment to state which column you are removing and why. If you choose to remove the RAND() column from the venue_table, you will need to enclose it using backquotes like in the following snippet. This is because RAND() is actually a SQL function that returns a random number. So unless it is enclosed in backquotes, you will not be able to drop it. DROP COLUMN 'RAND ( )'; ALTER TABLE DROP ALTER TABLE table_name ADD COLUMN column_name dataty ALTER TABLE table_name DROP COLUMN column_name; STEP 4: Create a New ERD Create a new ERD that shows your updated tables and columns. With your new ERD open, click File > Save Model to make sure it saves
Step by Step Solution
There are 3 Steps involved in it
Get step-by-step solutions from verified subject matter experts
