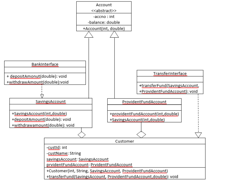
Question: Write java code for bank system following class diagram. It should use Inheritance, Polymorphism, GUI, Exception handling. Account > -accno: int -balance: double +Account(int, double)
Write java code for bank system following class diagram. It should use Inheritance, Polymorphism, GUI, Exception handling.

Account > -accno: int -balance: double +Account(int, double) Bankinterface Transferinterface + depositAmonut(double): void +withdrawAmount(double):void +transferFund (Savings Account, +ProvidentFundAccount): void Savings Account ProvidentFundAccount +Savings Account(int,double) +depositAmount(double): void +withdrawamount(double): void +providentFundAccount(int double) +Savings Account(int.double) Customer -custid: int -custName: String savings Account: SavingsAccount prvidentFundAccount: PrvidentFundAccount +Customerint, String, Savings Account, ProvidentFundAccount) +transferFund(SavingsAccount, Provident FundAccount.double): void
Step by Step Solution
There are 3 Steps involved in it
Get step-by-step solutions from verified subject matter experts
